返回
分享

腳印資訊有限公司

0.0
(0) 0次僱用
通過身分認證
台南市安平區

專家介紹

我們擅長把「CIS、SEO、RWD 與網頁設計完美整合」!
【我們的優勢 - CIS、SEO、RWD 與網頁設計完美整合】。

一個網站能夠完成 CIS、SEO、RWD 所有項目,絕對是最能提升網站 Google 搜尋排名的!努力執行 SEO 策略才能達成網站目標,免費自然流量為您帶來商機。

提升 SEO 不需放棄舊有網站,搭配「腳印資訊」使用的 WordPress,客製化專屬主題,可將舊網站的所有 SEO 重新導向至新製作的網站。

照片/影片(44)

腳印資訊有限公司 - 腳印資訊 – SEO行銷導向網頁設計 (原「MIS腳印 - 網頁程式設計, CeentOS 網站伺服器, IT記錄」近期將 SEO 流量導向至公司官網,待 SEO 導向完成後將成立公司)。

網址:www.footmark.com.tw
腳印資訊有限公司 - 有利 SEO 的網站,主要訴求為 SEO 能在 Google 搜尋排名在第一頁。在我們團隊的操作下,在短短半年就有幾篇文章排名在Google搜尋第一頁了。

該公司主打商品在Google搜尋的排名 → 鄉村風廚具 台南

較可惜的是顧客堅持使用原 LOGO 及所有排版和配色,否則網站會更加有設計感。

網址:www.greenart.com.tw
腳印資訊有限公司 - 使用 WordPress 支援 RWD、多國語系,可依不同裝置的螢幕尺寸(PC、行動裝置),自動呈現對應的版型。

網址:www.greenart.com.tw
腳印資訊有限公司 - YAMIYAMI | 亞米亞米歐風餐坊

使用 WordPress 支援 RWD,可依不同裝置的螢幕尺寸(PC、行動裝置),自動呈現對應的版型。

網址:www.bobatea.com.tw
腳印資訊有限公司 - 【客製化系統】公文系統 - 前台
腳印資訊有限公司 - 【客製化系統】公文系統 - 建立案件
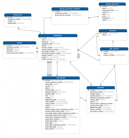
腳印資訊有限公司 - 【客製化系統】公文系統 - Database schema
腳印資訊有限公司 - 【線上訂房系統】串接飯店前台系統。
腳印資訊有限公司 - 【線上訂房】基本設定
腳印資訊有限公司 - 【線上訂房】房型管理 - 新增房型
腳印資訊有限公司 - 【線上訂房】入住人數
腳印資訊有限公司 - 【線上訂房】專案管理 - 新增專案
腳印資訊有限公司 - 【線上訂房】專案管理 - 編輯房型
腳印資訊有限公司 - 【線上訂房】房況調整 - 修改房量
腳印資訊有限公司 - 【線上訂房】訂單管理 - 修改狀態
腳印資訊有限公司 - 【線上訂房】前台 - 中文語系
腳印資訊有限公司 - 【線上訂房】前台 - 英文語系
腳印資訊有限公司 - 【線上訂房】前台 - 日文語系
腳印資訊有限公司 - 【線上訂房】前台 - 房型查詢
腳印資訊有限公司 - 【線上訂房】前台 - 立即預訂
腳印資訊有限公司 - 【線上訂房】前台 - 訂購資料
腳印資訊有限公司 - 【線上訂房】前台 - 訂單確認
腳印資訊有限公司 - 【線上訂房】Database schema
腳印資訊有限公司 - 【美食線上購】後台 - 展示
腳印資訊有限公司 - 【美食線上購】後台 - 類別管理
腳印資訊有限公司 - 【美食線上購】後台 - 產品管理
腳印資訊有限公司 - 【美食線上購】後台 - 宅配、優惠管理
腳印資訊有限公司 - 【美食線上購】後台 - 訂單管理
腳印資訊有限公司 - 【美食線上購】後台 - 訂單管理作業單
腳印資訊有限公司 - 【美食線上購】後台 - 訂單管理出貨單
腳印資訊有限公司 - 【美食線上購】前台 - 首頁
腳印資訊有限公司 - 【美食線上購】前台 - 加入商品
腳印資訊有限公司 - 【美食線上購】前台 - 購物清單 (全部使用 AJAX)
腳印資訊有限公司 - 【美食線上購】前台 - 填寫資料
腳印資訊有限公司 - 【美食線上購】前台 - 訂單確認 (串接「綠界」金流 ATM、信用卡)
腳印資訊有限公司 - 【美食線上購】前台 - 完成訂購
腳印資訊有限公司 - 【線上訂位】首頁 (串接飯店訂位系統資料庫)
腳印資訊有限公司 - 【線上訂位】訂位資料 (串接飯店訂位系統資料庫)
腳印資訊有限公司 - 【圖床介面】拖拉上傳圖片、可無限新增父子目錄 (刪除與修改完全使用 AJAX)
腳印資訊有限公司 - 【圖床介面】上傳完成 (完全使用 AJAX)
腳印資訊有限公司 - 【教育訓練系統】資訊維護、可增刪 (修改與拖拉排序使用 AJAX)
腳印資訊有限公司 - 【教育訓練系統】資訊維護、可增刪 (修改與拖拉排序使用 AJAX)
腳印資訊有限公司 - 【教育訓練系統】資料查詢、下載 Excel 功能 (於欄位輸入關鍵字使用 AJAX 取得 MSSQL、MySQ 資料,並於選取後立即自動取得相關資料。)
腳印資訊有限公司 - 【教育訓練系統】新增開課,講師、學生均可無限增刪 (於欄位輸入關鍵字使用 AJAX 取得 MSSQL、MySQ 資料)

專業證照

服務項目

LOGO設計 平面設計 網頁設計 網路行銷 網站架設 網頁設計課程

相關評價

0.0
0 評價